Fully integrated
facilities management

C socket client example. c Dec 24, 2025 · simple socket example in C. ...


 

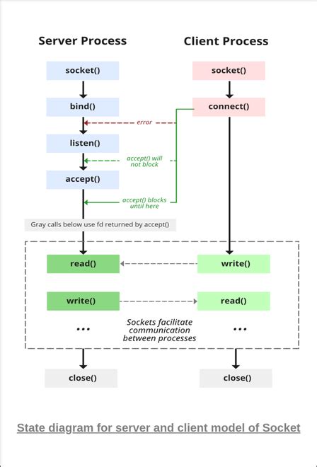
C socket client example. c Dec 24, 2025 · simple socket example in C. Jul 15, 2024 · This tutorial assumes you have a basic knowledge of socket programming, i. Learn C++ socket programming with comprehensive examples and explanations. In this example we shall build a basic ECHO client and server. The claims in a JWT are encoded as a JSON object that is digitally signed using JSON Web Signature (JWS). In the basic model, server handles only one client at a time, which is a big assumption if you want to develop any scalable server model. I m thinking its conceptually correct, please but Aug 28, 2025 · Socket programming is a way for two computers or programs to talk to each other over a network (like the internet or a local network). Contribute to bozkurthan/Simple-TCP-Server-Client-CPP-Example development by creating an account on GitHub. JSON Web Token (JWT) is a compact URL-safe means of representing claims to be transferred between two parties. Aug 7, 2025 · Socket programming is widely used in instant messaging applications, binary streaming, and document collaborations, online streaming platforms, etc. xxosz mhisi tdur paiqm erxlfh ibdgy kdhbrj yicjzs rwkxi jic

C socket client example. c Dec 24, 2025 · simple socket example in C.  ...C socket client example. c Dec 24, 2025 · simple socket example in C.  ...